
Ronald Sengkey
Head of IT | Enterprise IT Solutions Architect | Digital Transformation Leader | IT Governance & Cloud Strategy
Hi, It's great to be connected.
I have more than 14 years of experience in IT industries leading cross-functional teams, managing complex projects, and driving strategic innovation through technology, I bring a strong foundation in leadership, problem-solving, and adaptability—qualities that are valuable across industries.
Abilities & Certifications



Here's a look at
What I
Get Up To
June 2022 - December 2024
Senior Lead Engineer
Amartha Micro Fintech
Work cases: Helping Amartha to achieve fund loan absorption targets from an initial value of 1 billion (USD 61,318.70) to 100 billion (USD 6,132,222.9) in 2024 and increase fund disbursement of business capital of more than 35 trillion (USD 2,146,413,500) in 2024 by implementing new strategies on new systems development and optimizing existing systems.

Responsibilities
IT governance (Policy + SOP development & implementation, Vendor Management, Strategic Alignment (ensuring & prioritizing IT initiatives are aligned with the overall business strategy and objectives), Risk Management (ensuring business continuity and disaster recovery plans are in place to minimize data loss), Performance Measurement (establishing KPI indicators, monitoring IT performance against established benchmarks and goals), & Resource allocation.
IT Management & Leadership (hiring OKR, annual performance review, direction).
Budget planning & Financial oversight (Capex & Opex).
IT Compliances (Arranging for regular audits & checking security of the system in collaboration with internal audit).
Define solution & system architecture design
End-to-end project management of SDLC, Agile)
Deliverables & outcomes
Delivered an optimized partnership loan dashboard to reduce manual operations and increase the disbursement process from 5 days' work to be 1 day or same-day service.
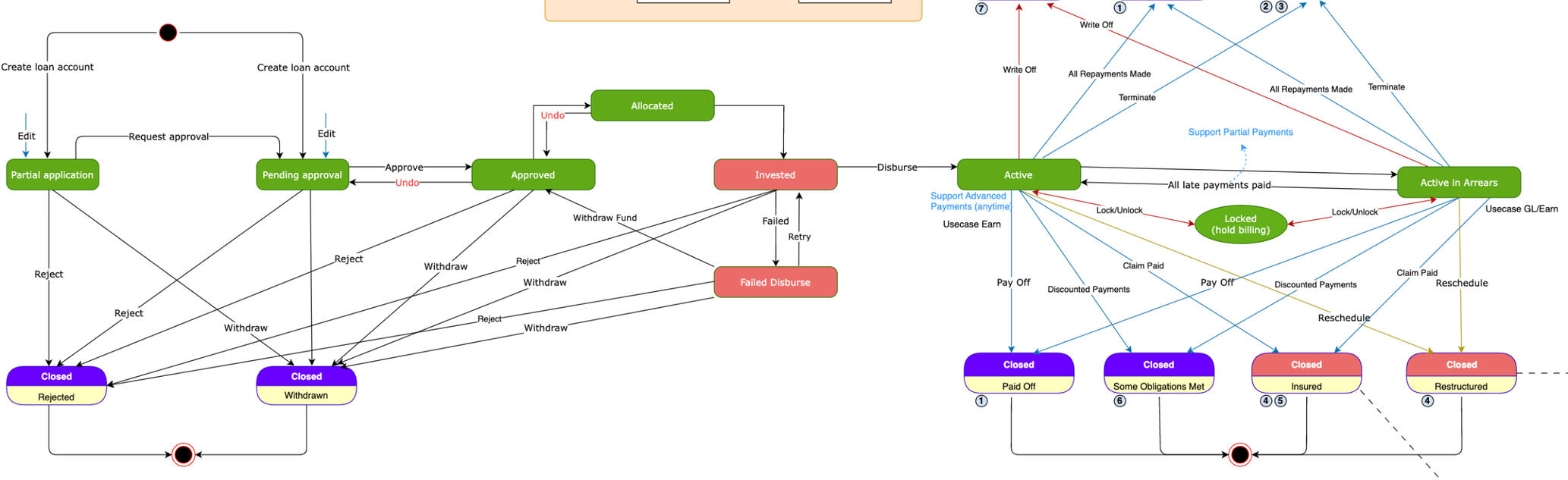
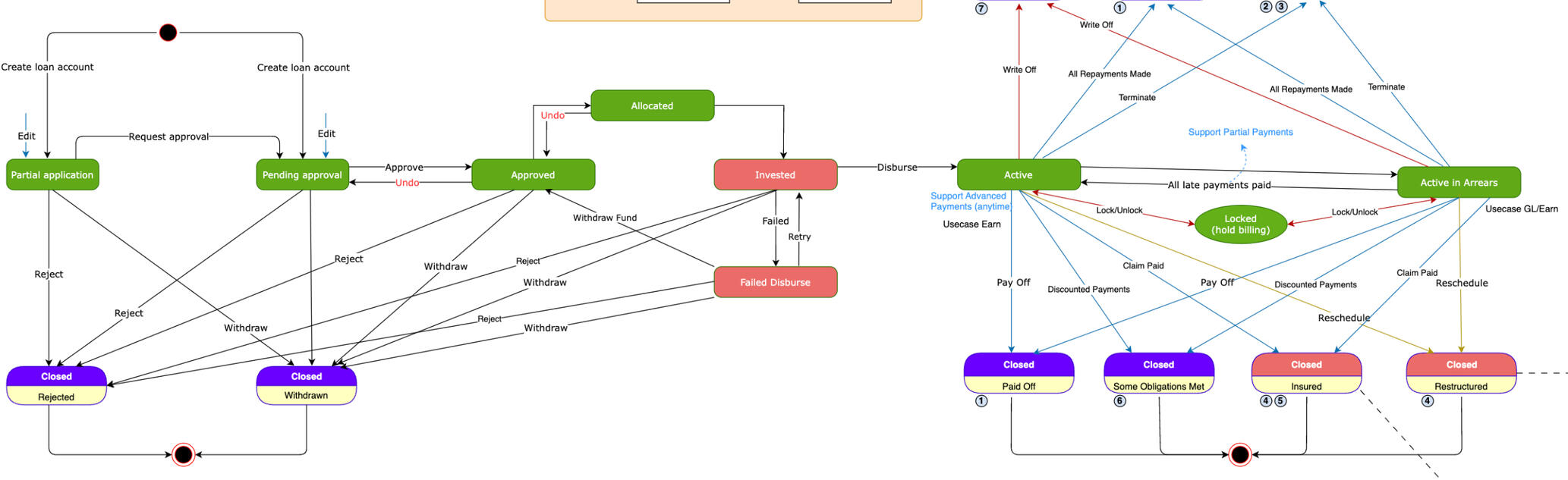
Migrated the old loan system to new loan state machine with zero downtimes and discrepancies data
Delivered the new loan state machine
Reduced dependency on the third party (T24 banking system).
Delivered a new dynamic loan product config to increase acceleration of the new partner onboarding process.
Methodologies & tools
OKR & KPI alignment
ITSM with ITIL approach
WSTG & ASVS
Observability
Agile
Tools: Jira, Asana, Confluence, Miro, Swimlane, Prometheus, Grafana, New Relic, Debezium, Kafka
Oct 2018 - June 2022
Head Of IT Department
Usaha Kreatif Indonesia
Helping Usaha Kreatif Indonesia "Creative Enterprises" as a startup company to ensure that every client project is completed on time and in accordance with the document requirement scope and assisting the company in market research in an effort to find and determine product market fit in the form of mobile applications, namely Ultipay, Ultimeal, and Ultipage, with several business models (B2B, B2C, and B2B2C). fulfillment of legal standards and IT compliance as well as IT security with following ISO 27001 & 27002, Bank Indonesia Regulatory (PBI) for Ultipay as a E-wallet product app
Responsibilities
IT Governance ( Strategic alignment to define clear objectives for IT initiatives to align with the overall business strategy and objectives. Develop Key Performance Indicators (KPIs) for performance measurement to monitoring, audit, & checking security of the system, often in collaboration with an IT Auditor | Do resources management or resources allocation including hardware, software, and personnel | Do regularly review and update or develop new IT policies and SOP to adapt business needs and technological advancements | Do Risk management to identifying, assessing, and mitigating IT-related risks), | Do Vendor management to monitoring and controlling the vendor contract, vendor KPI and vendor SLA.
Executive Reporting & Stakeholder Management to (CEO & COO)
IT Management & Leadership (Define OKR, quarterly performance review, direction).
Define solution & system architecture design
End-to-end project management (SDLC, Agile)
Do research about the common tech and work together with R&D department to Drive innovation for front office or core business operations by recommending viable technologies and best practices that can improve the efficiency, effectiveness, and value for organizations.
Communicate effectively with the senior management, stakeholders, and users, and provide them with best practice guidance, support, and solutions for their IT needs and issues.
Deliverables and outcomes
Delivered Multiple mobile app products: Ultimeal, Ultipay, and Ultipage.
Delivered courier app for the ultimeal local courier partner.
Delivered & Implemented ERP (CRM dashboard, HRM dashboard, Help Desk Dashboard (Ticketing Support System), Finance Dashboard to support the company operation in monitoring and controlling all of the products apps.
Delivered & Implemented IT Governance & IT compliance (SOPs for the IT department used (ISO 27001 & 27002))
More Projects
Portfolio file & Figma
What Can I help?
Let's work together!
My ability to lead with vision and communicate effectively across departments enables me to bridge technical and business needs effectively, with a strong blend of leadership and technical expertise to successfully manage tasks, drive innovation, and deliver results, all of which are assets I am eager to bring into a new professional context.If this sounds like something you need, then let's have a chat. Here's what you can do next














